Traduction
menu Application > Traduction
Accès rapide par le barre d’outils : icône
(n° ⓳ § I.V)
Un module est programmé dans un des langages spécifiques du logiciel (Scratch ou langage grafcet, SFC,…). Pour être exploitable dans la cellule réelle, il convient donc de le traduire dans le langage cible, c’est-à-dire le langage réel de la ressource.
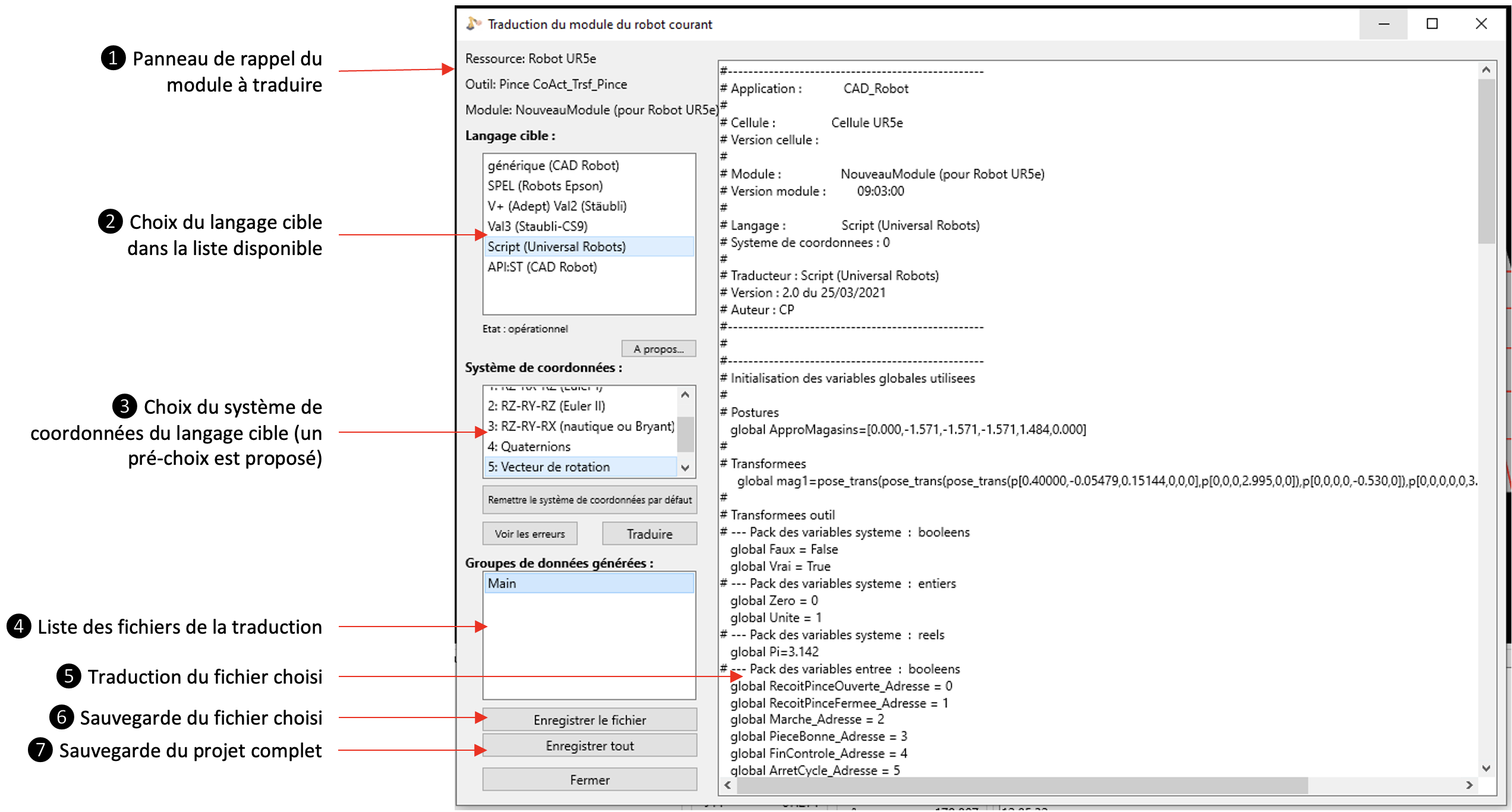
La traduction qui est réalisée concerne toujours le module de la ressource active ❶. Il suffit de (figure VI.5) :
- Sélectionner le langage-cible de la ressource réelle ❷
- De corriger le système de coordonnées exploité par la cible (il est généralement correct) ❸
- De visualiser le résultat ❺ du fichier sélectionné en ❹ ; parfois plusieurs fichiers peuvent être créés. Dans ce cas, ils sont tous nécessaires au projet du programme et il faut tous les sauvegarder.
- D’enregistrer le résultat obtenu avant de le transférer dans le système de commande de la ressource réelle (généralement par clé USB) Le bouton ❻ enregistre un seul des fichiers du projet ; le bouton ❼ enregistre tout le projet.

Figure VI.5 : Fiche de traduction d’un module vers un langage cible
Créé avec HelpNDoc Personal Edition: Transformez votre processus de création de fichier d'aide CHM avec HelpNDoc